Switches and Latches
Magnetic 1D and 2D latches with industry-leading jitter performance using both TMR and Hall technology that is revolutionizing the mechanical design of motors and encoders, the ability to survive the harshest automotive voltage transients, the broadest portfolio of continuous-time switches and latches, and a full offering of TMR Industrial, Consumer, and Medical focused solutions are just some of the reasons why Allegro is a clear leader in digital position sensing.
Need help finding the right solution?
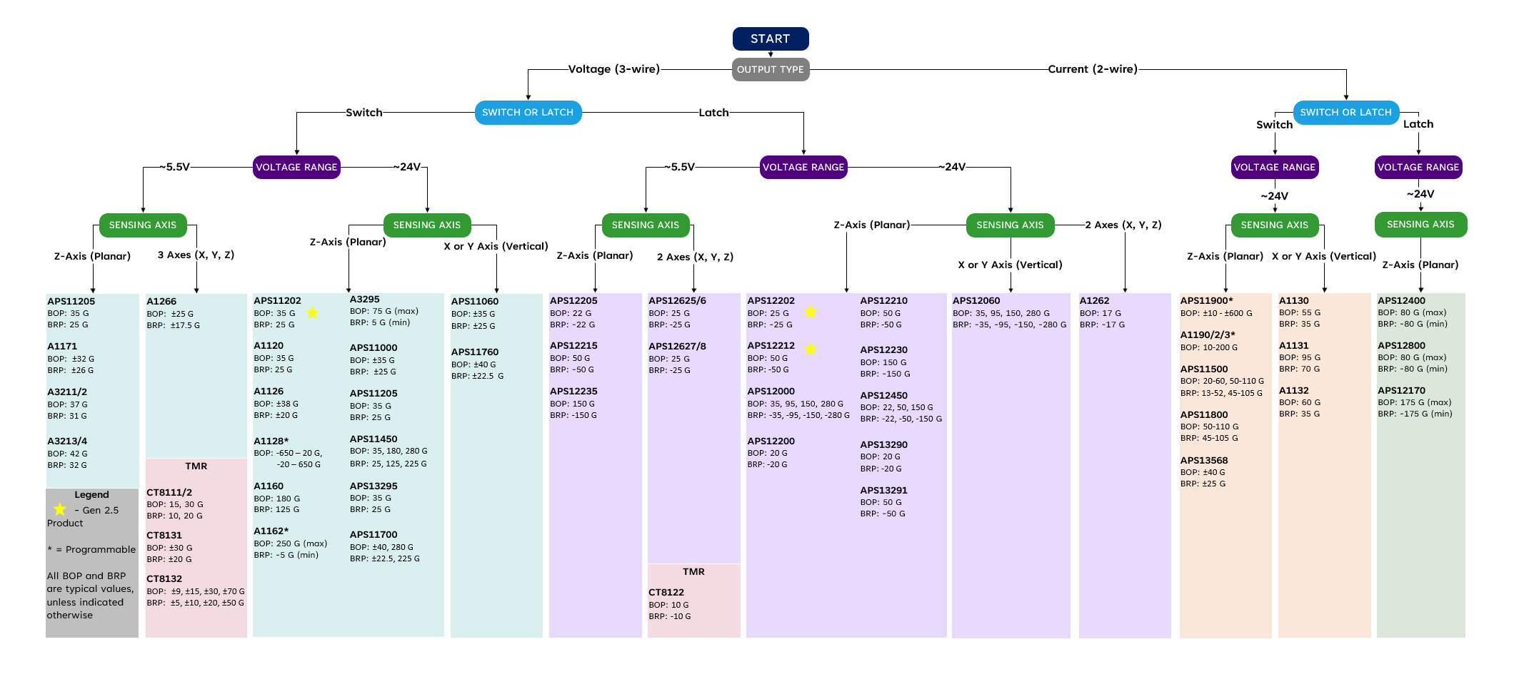
To determine the part best suited for your system, please refer to our Switches and Latches Selection Guide.
Browse by category
Hall-Effect Latches and Bipolar Switches
Dual Hall-Effect Latches
Two-Wire Hall-Effect Switches
Three-Wire Hall-Effect Switches
Nanopower TMR & Micropower Hall Switches
Special-Purpose Devices
Featured Products
APS12202 and APS12212
APS11202
APS11753
APS12753
Additional Resources
Switches vs. Latches: Understanding the Key Differences and Their Applications
Maximizing Robust Window Open Detection Systems with Micropower Hall-Effect Switches and Latches
Two-and-Three-Wire-Sensor-Interfaces
The Power of Precision: Revolutionizing Switches and Latches with TMR Technology
Smart Locks
General Applications Using The APS13568
Maximize Your Battery Life with Micropower Switch and Latch Sensors
Introduction to Hall-Effect Switches and Conversion from Mechanical Switches
APS13568 Proto Board User Manual
AN296331 - How to Choose the Best Micropower Switch or Latch Magnetic Sensor for Your Application
APS11900 Programming Guide
Unipolar Switch Hall-Effect IC Basics
Revolutionizing Power Efficiency in Modern Applications
TMR Digital Latches in Point-Level Liquid Sensors